通知公告

bevictor伟德官网2026年春季学期高等学历继续教育面授同步直播教学的通知

来源: 作者:发稿时间:2026-04-02 10:53浏览次数:

各教研室、校外教学点、相关学生:

     为进一步落实《教育部关于推进新时代普通高等学校学历继续教育改革的实施意见》(教职成[2022]2号)文件精神,积极推进学历继续教育面授教学工作,现将2026年春季学期面授同步直播教学相关事项通知如下:

一、教学组织

面授同步直播教学由学院统筹安排,各有关教研室负责组织课程教学,各校外教学点根据学生所在地域组织学生参加面授或直播学习。

二、教学对象

本次面授同步直播教学面向2026级全体学生及需重修相关课程的学生开展。其中武汉市内教学点学生参加面授教学,武汉市外教学点学生参加同步直播教学,欢迎武汉市外教学点学生进校参加面授。

三、课程安排

本学期开展的面授同步直播课程教学于419日进行,根据教学计划,课程安排如下:

bevictor伟德官网

面授教学地点:bevictor伟德官网东区教学综合楼B0206,各教学点应参加面授同步直播学生名单详见附表2

四、课程预约

学生完成课程预约后方可参加学习,预约时间:47—48日。各教学点组织学生登录学习管理系统完成课程预约。预约流程如下:

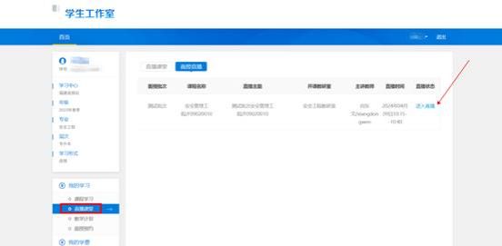
1.登录“学生工作室”,在左侧功能列表内点击“面授预约”。

IMG_256

2.在对应课程后点击“预约面授”或“预约直播”并提交,即可完成预约。已预约的课程将显示在“约课结果”栏中。

IMG_256

请各教学点在49日前完成面授直播预约确认工作。

五、直播学习流程

1.电脑PC

1)登录学院主页“学习管理系统”, 在左侧功能列表内点击“直播课堂”。

2)进入直播课堂后,可查看面授课程列表,选择课程,点击“进入直播”即可跳转至课程直播界面。

bevictor伟德官网

2.移动端

(1)关注学院公众号“中国地质大学远程教育”,点击“关于学院”,选择“学历微平台”,输入账号和密码(账号为身份证号,默认密码为身份证后六位),绑定移动学习平台,进入移动学习界面。

bevictor伟德官网

关注学院公众号

bevictor伟德官网

学院公众号-bevictor伟德官网学院-学历微平台


2进入移动学习平台界面后,点击“面授直播”版块,可在移动端进行面授同步直播的学习。

IMG_256

学院公众号面授直播版块


六、学习考勤

1现场面授学生通过公众号“学历微平台”进入到移动学习平台界面后,点击“线下面授签到”版块,按流程绑定帐号,可进入到线下面授签到系统中

IMG_256

”线下面授签到“版块

切换到对应批次面授后,点击“签到”,参加考勤。


IMG_256

切换面授批次

2.参加直播学习的学生由学习管理系统自动记录听课情况。

考勤结果纳入平时成绩,学期末统一按50%的比例与学习管理系统记录的平时成绩进行合成。

各有关部门、教研室、校外教学点应协同做好教学过程管理,加强学风建设,确保本学期面授同步直播教学工作规范开展。



bevictor伟德官网,伟德bevictor中文版

20264


Baidu
sogou